Mapa Conceptual De Politicas De Seguridad Informatica





Investigacion De Seguridad Informatica

Investigacion De Seguridad Informatica

Mapa Conceptual Seguridad Informatica

Mapa Conceptual Seguridad Informatica

Mapa Mental Seguridad Informatica

Mapa Mental Seguridad Informatica

Mapa Mental Seguridad De La Informacion

Mapa Mental Seguridad De La Informacion

Unidad 1 Mapa Conceptual

Unidad 1 Mapa Conceptual

Seguridad Informatica Mapa Conceptual Seguridad Y Privacidad

Seguridad Informatica Mapa Conceptual Seguridad Y Privacidad

Seguridad Informatica Mapa Conceptual Seguridad Y Privacidad

Metodología del diseño sistema de seguridad informática del 2001.

Mapa conceptual de politicas de seguridad informatica. Reloj blog gratis diseño web. Y en tratar de evitarlo se podrían gastar millones de dólares. Operación que consiste en duplicar y asegurar datos e información contenida en un sistema informático. Consiste en aquellos mecanismos de barreras físicas con procedimientos de control que se usan como medidas de prevención y detección destinados a proteger.

Alejandro on miércoles 27 de noviembre de 2013. La seguridad informática es en sí mismo un concepto amplio y diverso que abarca numerosas derivadas. Acuerdo 6058 del 2007 del cecm lineamientos para el perfeccionamiento de la seguridad de las tecnologías de la información y la comunicación. Metodología del plan de seguridad informática del 2000.

También puede incluir la forma de comprobar el cumplimiento y. Acta minfar minint mic del 2004. Protección de datos protección del hardware seguridad física nuestros sistemas de seguridad deben contener medidas de protección de datos es el elemento. De esta manera se puede controlar todo un conjunto de vulnerabilidades aunque no se logre la seguridad total.

Formalmente provee descripcin axiomtica de estados seguros y no seguros. Y esto significa ni más ni. Definición de seguridad para los activos de información responsabilidades planes de contingencia gestión de contraseñas sistema de control de acceso respaldo de datos manejo de virus e intrusos. Alejandro ver todo mi perfil.

Polticas y mecanismos de seguridad informatica. En general el principal objetivo de las empresas es obtener beneficios y el de las organizaciones públicas ofrecer un servicio eficiente y de calidad a los usuarios casillas 2015 áreas que cubre wikipedia s f políticas de seguridad. Plan de acción para afrontar riesgos de seguridad seguridad física. La seguridad se puede centrar en la prevención de ataques y situaciones de riesgo para los sistemas de una organización o hacerlo más en los mecanismos de mitigación de los efectos que un ataque pueda ocasionarle a una empresa o particular.

Hace 6 años unidades informática curso 2013. Mapa conceptual sobre seguridad informática. Un documento sobre políticas de seguridad contiene entre muchos aspectos. Manual de políticas de seguridad informática código.

Mtodos herramientas o procedimientos para implementar una poltica de seguridad. Diciembre 28 de 2016 página 6 de 25 copia de respaldo o backup. La solución a medias entonces sería acotar todo el espectro de seguridad en lo que hace a plataformas procedimientos y estrategias. 01 fecha de aprobación.

Mapa Mental Sobre Seguridad Informatica Orlandojavier89

Mapa Mental Sobre Seguridad Informatica Orlandojavier89

Mapa Conceptual Seguridad Informatica Perla

Mapa Conceptual Seguridad Informatica Perla

Mapa Conceptual Sobre Seguridad De La Informacion

Mapa Conceptual Sobre Seguridad De La Informacion

Seguridad Informatica Mapa Conceptual Xmind Mind Mapping Software

Seguridad Informatica Mapa Conceptual Xmind Mind Mapping Software

Sistema De Gestion Para La Seguridad De La Informacion Caso

Sistema De Gestion Para La Seguridad De La Informacion Caso

Mapa Mental Seguridad Informatica Leonardogallardo

Mapa Mental Seguridad Informatica Leonardogallardo

Investigacion De Seguridad Informatica

Investigacion De Seguridad Informatica

Seguridad Informatica Mapa Conceptual Seguridad Y Privacidad

Seguridad Informatica Mapa Conceptual Seguridad Y Privacidad

Mapa Conceptual De La Seguridad De La Informacion

Mapa Conceptual De La Seguridad De La Informacion

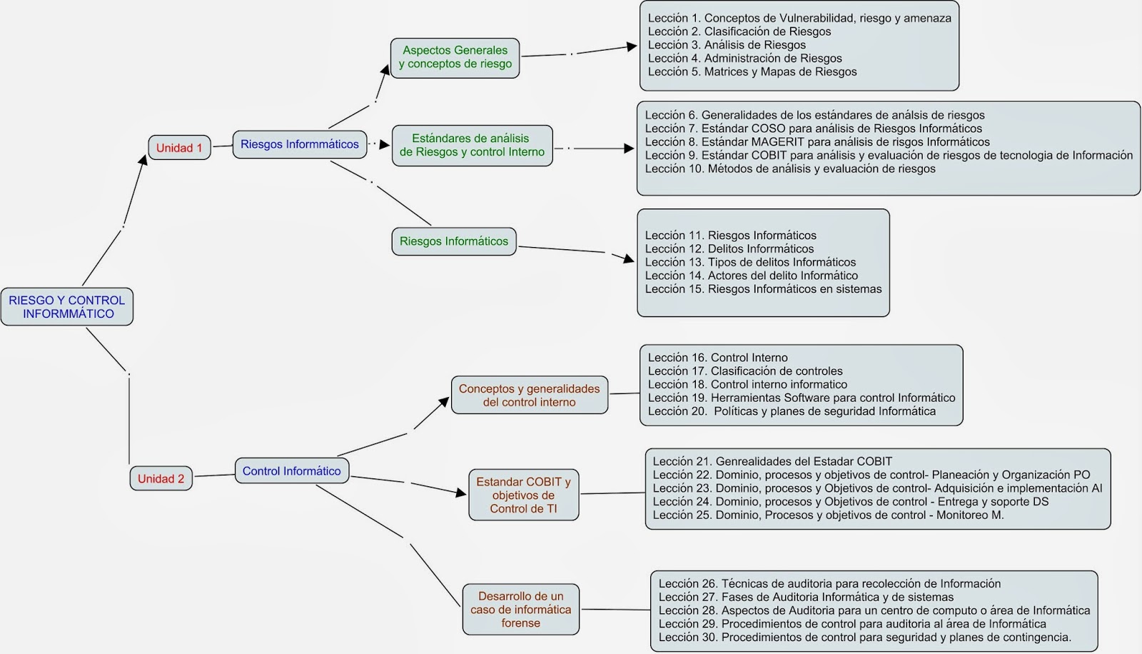
Seguridad Informatica Mapa Conceptual Riesgo Y Control Informatico

Seguridad Informatica Mapa Conceptual Riesgo Y Control Informatico

6 Mapa Conceptual Seguridad Informatica City Of God

6 Mapa Conceptual Seguridad Informatica City Of God

Mapa Mental

Mapa Mental

Virus Mutantes Seguridad Informatica

Virus Mutantes Seguridad Informatica

Seguridad Informatica Medidas Y Politicas De Seguridad Informatica

Seguridad Informatica Medidas Y Politicas De Seguridad Informatica

Source : pinterest.com